Use RDP+ File Transfer

Previous

Next

 

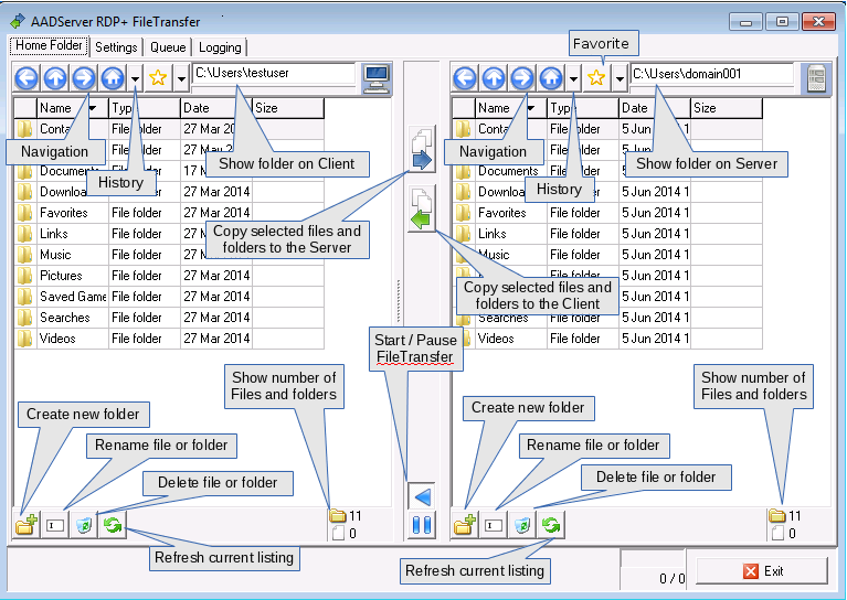
AADServer RDP+ FileTransfer

When the user clicks on FileTransfer, the following is shown:

In the example above, the user is logged in on the Client PC with the userID "testuser". The user has a Remote Desktop Session, and is logged in on the Server with the userID "domain001".
On the Client PC, the home folder is therefore:

Om the Server, the home folder in this example is therefore:

 

Multiple selections

When you click on the first column, the column with the icon, it is possible to select multiple files and / or folders.
You can also use the "spacebar" for selecting / de-selecting a file or folder.

 

FileTransfer settings for the user

The user can control a few FileTransfer issues.

Hidden files

 

Queue

The Queue shows the various files and folders that,

Using the Cancel buttons, the user can cancel those files that are on the "ToDo" list or are "Doing" list.

The Delete button for the "Done" list clears the history.

 

Logging

The Logging shows what has been done:

 

Navigation

Cursor keys Move the cursor around the list of files and folders.
Spacebar or click on the icon in the 1th column Select / de-select a file or folder.
F2 Rename a file or folder.
Del Delete the selected file(s) or folder(s)
Enter or double click with the mouse Enter a sub-folder.
ESC When busy renaming a file or folder, cancel the renaming.


© 2012-2025 AADS WorldWide. Terminal Server | Application Server | Remote Desktop solutions | Firewall

Previous

Next